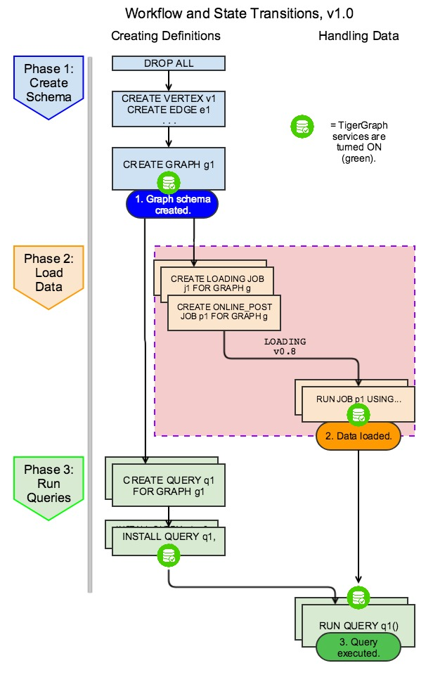
GSQL Start-to-End Process and Data Flow

The figures below illustrates the sequence of steps and the dependencies to progress from no graph to a loaded graph and a query result. Note that online and offline follow the same flow.

Diagram showing the GSQL workflow in three phases: Create Schema, Load Data, Run Queries. The user first defines the graph schema with the vertices and edges, optionally creates and executes a loading job, and creates and instals queries.
Figure 1. Workflow and State Transitions v1.0: Complete GSQL Workflow