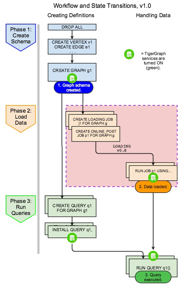
GSQL Start-to-End Process and Data Flow
The figures below illustrates the sequence of steps and the dependencies to progress from no graph to a loaded graph and a query result. Note that online and offline follow the same flow.
Figure 1. Workflow and State Transitions v1.0: Complete GSQL Workflow